Entities Definition

Organization Unit

Organization Unit: Describes geographic areas, such as country, province, district etc. and the business unit, such as company, partners, and other parties.

Organization Unit
Figure 1. Organization Unit
Table Description

ORG_UNIT

The table is used to record the geographic and organizational area, such as country, state, province, company, 3rd partners instance etc.

R_ORG_UNIT_TYPE

The reference type of organization unit. For example: country, state, province, company, 3rd partners.

R_ORG_UNIT_CATEGORY

The reference type of organization unit. For example: Area Unit, Business Unit.

FIELD_ORG_UNIT

This table is used to record the field historical relationship with org units.

FACILITY_ORG_UNIT

This table is used to record the facility historical relationship with org units.

WELL_ORG_UNIT

This table is used to record the well historical relationship with org units.

Field: A field is an area consisting of a single reservoir or multiple reservoirs all grouped on, or related to.

Field
Figure 2. Field
Table Description

ORG_UNIT

The table is used to record the geographic and organizational area, such as country, state, province, company, 3rd partners instance etc.

FIELD

A geographical area defined for administrative and legal purposes. The field name refers to the surface area, although at times it may refer to both the surface and the underground productive zones.

FIELD_ORG_UNIT

This table is used to record the field historical relationship with org units.

R_FIELD_TYPE

A reference table identifying the type of field. For example, regulatory or locally assigned.

CARTOREFERENCESYSTEM

A coordinate reference system (CRS) refers to the way in which spatial data that represent the earth s surface (which is round / 3 dimensional) are flattened so that you can draw them on a 2-dimensional surface. For example, WGS 84, UTM.

POOL

POOL/RESERVOIR: Represents a reservoir or a group of small tracts of land. Pool can have relationship with field.

WELL

Well is drilled for a field. Well can have relationship with field.

FIELD_COMPONENT

This table is used to capture the components of field.

Formation

Formation: A body of rock, of significant and distinctive occurrence, distinguished from adjacent rock bodies on the basis of any one or more primary properties or attributes that rocks possess, such as mineral or fossil assemblages lithologic characteristics, environment and other natural occurrences. (In PPDM is Strat Unit)

Reservoir

Reservoir: Defined as a storage space for fluids, reservoirs hold water or gas and hydrocarbons. (In PPDM Pool is used to represent reservoir.)

Pool
Figure 3. Pool
Table Description

POOL

POOL/RESERVOIR: Represents a reservoir or a group of small tracts of land brought together for the granting of a well permit under applicable spacing rules.

R_POOL_STATUS

A reference table identifying the operational or legal status of the pool.

R_POOL_TYPE

A reference table identifying the type of pool.

POOL_COMPONENT

This table is used to capture the components of pool.

WELL_POOL

The pools intersected by one well.

ZONE

Pool/Reservoir includes multiple zones.

Zone

Zone: A zone may be a regular or irregular belt, layer, band, or strip of earth materials disposed horizontally, vertically, concentrically, or otherwise, and characterized as distinct from.

zone
Figure 4. Zone
Table Description

ZONE

The ZONE table contains the name of a zone described in a field or reservoir. A zone may be a regular or irregular belt, layer.

POOL

POOL/RESERVOIR: Represents a reservoir or a group of small tracts of land brought together for the granting of a well permit under applicable spacing rules.

WELL_ZONE

This table records the zone information a wellbore intersecting. Such as top/bottom depth, porosity etc.

WELL_COMPLETION

The Well Completion table identifies the completion activity in the wellbore. A completion interval should relate to a production zone.

WELL_PERFORATION

The Well Perforations table contains detailed intervals of completion. A perforation interval can relate to a production zone.

Well

Well: A well is an excavation or structure created in the ground by digging, driving, or drilling to access liquid resources.

well
Figure 5. Well
Table Description

WELL

WELL: A well is the location on the surface of the earth or sea bed where the drill bit is planned to penetrate or does penetrate the earth to establish or rework a well.

WELLBORE

WELLBORE: A Wellbore is a path of drilled footage, from Well Origin (top/start) to a terminating point (bottom/end).

FIELD

The well is drilled for which field.

WELL_POOL

The pools intersected by one well.

WELL_ORG_UNIT

This table is used to record the well historical relationship with org units.

WELL_STATUS

This table defines the status history of the well.

WELL_PROD_METHOD_HISTORY

Contains an historical account of the production method of the well.

R_WELL_CLASS

This reference table describes the classification of a well. This may include but is not restricted to the Lahee classification scheme.

R_PLOT_SYMBOL

This reference table describes the icons used for different wells.

R_WELL_DATUM_TYPE

A reference table identifying the type of point or horizontal surface used as an elevation reference for measurements in a well. Examples: Kelly bushing, ground, sea level.

R_TIMEZONE

A valid list of time zones.

CARTOREFERENCESYSTEM

Coordinate reference system (CRS).

R_PRODUCTION_METHOD

This reference table identifies the method of production.

Wellbore

Wellbore: A Wellbore is a path of drilled footage, from top/start to a terminating point (bottom/end).

wellbore
Figure 6. Wellbore
Table Description

WELLBORE

WELLBORE: A Wellbore is a path of drilled footage, from Well Origin (top/start) to a terminating point (bottom/end).

WELL

The wellbore is for which well

R_PLOT_SYMBOL

The binary data reference to represent an icon or picture of this wellbore.

R_WELL_DATUM_TYPE

A reference table identifying the type of point or horizontal surface used as an elevation reference for measurements in a well. Examples: Kelly bushing, ground, sea level.

R_TIMEZONE

A valid list of time zones.

CARTOREFERENCESYSTEM

Coordinate reference system (CRS).

WELL_DIR_SRVY

The Well Directional Survey table contains header information about directional surveys which have been performed on a wellbore. This downhole survey charts the degree of departure of the wellbore from vertical and the direction of departure. Since many directional surveys can be conducted on a wellbore, the survey number is included as part of the primary key to uniquely identify the survey.

Completion

Completion: Downhole completion, it refers to the portion of the well across the production or injection zone. One completion is a set of perforations.

Completion
Figure 7. Completion
Table Description

WELL_COMPLETION

The Well Completion table identifies the completion activity in the wellbore.

WELLBORE

The completion is for which wellbore

R_COMPLETION_TYPE

The type or method of well completion.

ZONE

The completion interval is for which zone.

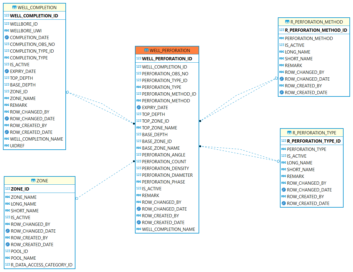
Perforation

Perforation: A perforation refers to a hole punched in the casing or liner of a well to connect it to the reservoir. Creating a channel between the pay zone and the wellbore to cause oil and gas to flow to the wellbore easily.

perforation
Figure 8. Perforation
Table Description

WELL_PERFORATION

The Well Perforations table contains detailed perforation activity performed on a well.

WELL_COMPLETION

The perforation is for which completion interval.

R_PERFORATION_TYPE

A reference table identifying the type of perforation method. For example bullet, jet or combination.

R_PERFORATION_METHOD

Code identifying the type of opening the fluid entered through into the tubing (e.g., perforation, open hole, combination, etc.).

ZONE

The perforation interval is for which zone.

Well Tubular

Well Tubular: The Well Tubular table contains information on the tubulars for the well. The tubulars can be tubing, casing or liners which are run into the well.

Well%20Tubular
Figure 9. Well Tubular
Table Description

WELL_TUBULAR

The Well Tubular table contains information on the tubulars for the well.

WELLBORE

The well tubular is installed in which wellbore.

WELL_TUBING_TALLY

A list containing details of tubulars that have been prepared for running, or that have been retrieved from the wellbore.

R_COUPLING_TYPE

A short length of pipe used to connect two joints of casing.

R_TUBULAR_TYPE

The particular type of tubular.

Facility

Facility: A collection of surface equipment and meters which facilitate the production, injection or disposition of products

Facility
Figure 10. Facility
Table Description

FACILITY

A collection of surface equipment and meters which facilitate the production, injection or disposition of products.

R_FACILITY_TYPE

A reference table identifying the codes classifying the facility according to its physical equipment or principal service performed.

CARTOREFERENCESYSTEM

Coordinate reference system (CRS).

R_DATA_ACCESS_CATEGORY

The data access category.

FACILITY_FIELD

Cross reference table indicating which fields a facility is associated with.

FACILITY_ORG_UNIT

Record the facility historical relationship with org units

Equipment

Equipment: Pieces of equipment that are real. May be any kind of equipment, such as meters, gauges, pump motor etc.

Equipment
Figure 11. Equipment
Table Description

EQUIPMENT

Use this table to describe pieces of equipment that are real.

FACILITY_EQUIPMENT

This table can be used to keep track of which equipment is occupying that facility.

WELL_EQUIPMENT

This table can be used to keep track of which equipment is occupying that wellbore.

R_EQUIPMENT_TYPE

Use this table to list the types of equipment

R_EQUIPMENT_SUB_TYPE

Use this table to list the sub types of equipment

ALARM_SETTINGS

Which equipment is related to alarm setting.

EQUIPMENT_MEASUREMENT_TAGS

This table is used to clarify which tag is associated with which equipment measurement.

PROD_DOWN_TIME_EVENT

Which equipment is related to a down time event.

Flow Model

Flow Model: The flow model is used to describe the flow connections for the product be transported to a facility where it can be produced/treated, stored, processed, refined, or transferred for eventual sale. Below is showing a core structure of the flow model, which is made up of model,network,unit, port and connected node. More detailed information please refer to Flow Model chapter.FlowModel Introduction

Flow%20Model
Figure 12. Flow Model
Table Description

FLOW_MODEL

The non-contextual content of a product flow model data object. Model is a collection of networks.

REPORTING_ENTITY

Identifies a entity this flow model represents for.

REPORTING_FACILITY

Identifies a facility or a well instance.

R_REPORTING_FACILITY_KIND

Identifies type is facility or well.

FLOW_MODEL_CONTEXT_FACILITY

Identifies the context facilities of the model.

FLOW_MODEL_EXTERNAL_CONNECT

Defines the external port in another Product Flow Model to which an external port in this model is connected.

NETWORK

The network represents the internal behavior of the model or a unit in another network and is a collection of connected units.

SCENARIO

Specify the scenario of the network.

FLOW_UNIT

A flow unit is essentially a black box that can represent anything.

FLOW_PORT

Ports allow flow in or out of a unit.

R_DIRECTION_TYPE

To specify Port direction is flowing in or out of a unit.

FLOW_CONNECTED_NODE

Flow connected nodes are used to connect ports.